Getting Started with Core Impact | User Interface

This video provides an introduction the Core Impact's graphic user interface (GUI) to help you quickly navigate and save time with your pen tests. This session covers:

  • Overview of the home page
  • Where to go to install new updates
  • How to switch between views in the console
  • and more





 

 

 


 

Homescreen

This will come up whenever you first start Core Impact. It allows you to create new workspaces, open workspaces, open teaming workspaces, generate reports, remediation validation, and more. It is also where new update notifications will show in the bottom right hand corner.

Console screen

To navigate to the main console screen, you can select 'Open Workspace' on the left-hand panel. Once in the console, you'll see several it is divided up into several different sections.

Image
core impact console



Rapid Penetration Test (RPT) window

The Rapid Penetration Test (RPT) window is also known as the modules window, as you can navigate to the modules from this view. This window provides access to the Network RPT, Client Side RPT, and Web Applications RPT in the bottom left corner. You can drag and drop any of the RPTs or modules onto hosts or agents.

Image
RPT window

 

Entity View Panel and List

In the center of the console, is the entity view panel. This panel allows us to do a variety of things, including:

  • Look at our hosts
  • Search through identities found during a pen test
  • Search tags if attached to items, including cameras, network devices, web servers, and databases

Anything selected in the entity view panel will populate details in the entity view list box beneath. In this panel, you can see:

  • Agents that are either disconnected or connect
  • Hosts
  • Identities within the selected filters
Image
Entity view panel and list

Executed Modules and Module Output View

The Executed Modules list shows all of the modules used since the workspace was created. If you click on an executed module, the output will be displayed in the Module Output View below. It can also show the module log and the parameters which it ran under.

Image
executed modules view

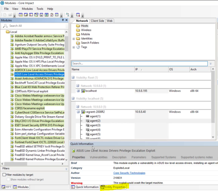
Quick Information View

This will display high level details on whatever area you click on the console screen. For example, if you click on Attack and Penetration Wizard, the Quick Information panel will populate a short description. This panel is particularly helpful when looking at things like exploit modules. By clicking on entity properties, you'll be provided with more detailed information.

Image
quick information panel in Core Impact

 

Console Interactions

The console displays will change depending on what type of test you are working on. For example, if you switch from a client side pen test to network side test, it will switch the RPT window as well as switching the entity view panel.