Core Impact Advanced Techniques | Golden Ticket

A Golden Ticket is when an attacker successfully obtains access to an entire domain. An attacker can often regain privileges after remediation using undetected scripts, making these types of attacks incredibly difficult to clean up.

Testing your network yourself is a great way to prevent attackers getting such a strong foothold in your network. This video demonstrates how to safely conduct a Golden Ticket attack in Core Impact using PowerShell Empire and Core Impact agents.

 

 

 


 

Learn two different ways to create a golden ticket. First, using PowerShell Empire, and then going directly through Core Impact.

PowerShell Empire

Image
Agent Smith

In this scenario, PowerShell has an agent on the Domain Controller which you can interact with. In this example, the agent is called Smith.

DCSync Attack

Image
DCSync of PowerShell

Execute the module to perform a DCSync attack. DCSync is a kill chain attack that will enable us to simulate the behavior of Domain Controller (DC) so we can obtain password data.

Once this is complete, use a module to create the golden ticket.

Identify krbtgt

Image
KRBTGT credential id

List and look through the password data. Identify krbtgt, the local default account that is used in Active Domain for Kerberos tickets.

Note that krbtgt has credential  ID 11.

Add Credentials to Agent

Image
No Credentials

The Smith agent currently has no credentials. You can use this account to take over the krbtgt credentials and gain access.

Set CredID to 11.

Image
Agent Smith

Assign the user that will have the golden ticket. In this example, AGENTSMITH is the user.

Image
Object Security ID

The object security id (SID) was listed in the initial password data dump. Scroll up to find it, and copy it to assign to the Smith agent.

Image
Password hash

Set the krbtgt to the hash, which was listed in the credentials.

Image
Golden Ticket created

Execute the golden ticket module. You now have a golden ticket user who has access to the entire domain.

 

Core Impact   

This scenario also has an agent on the Domain Controller.

Windows Secrets Dump

Image
Windows Secret Dump

To begin, go to the modules tab, look for the Windows Secrets Dump (local) and execute it on the preinstalled agent.

This will run for about two minutes. It will help identify the krbtgt location and hash.

Image
krbtgt hash

Once the Windows secret dump module has finished, you can see all of the krbtgt data.

Enumerate Domain Control Policies

Image
Enumerate domain account

Search for and run the enumerate domain control policies module on the domain controller.

Select an identity from the secrets dump. In this example, identity 19 is used.

Image
opening domain sid

The module output tab won’t have the information you need. Click the module log tab, and you’ll find the opening domain SID number. Copy down this number.

You now have the necessary information to create your golden ticket user.

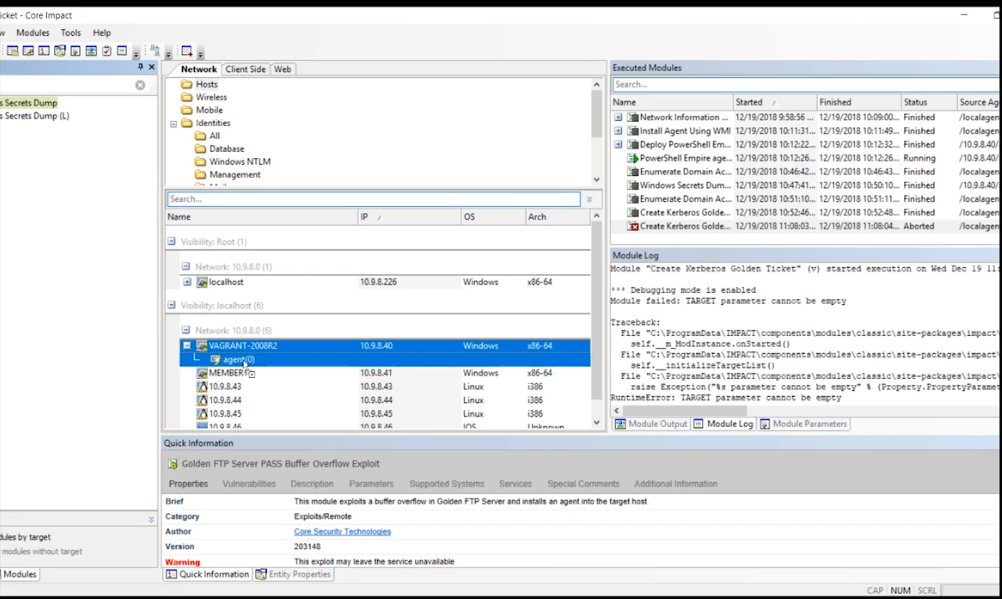
Create the Golden Ticket

Image
Create Golden Ticket

Search for the golden ticket module, a pop up box will appear.

The target will be the identity for krbtgt. In this example, the id is 18.

Assign a username. In this example, Agent.Jones is used.

For domain, enter the domain you are attacking. In this example, the attack will be on enable.local

For domain SID, place the number you copied down previously.

Everything else is preset.

Image
Agent Jones

The identity has now been added, and can be used in any of our other exploits.